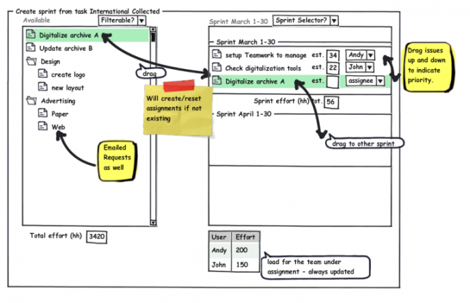
Following Skype, Twitter and e-mail discussions with Rick Cogley, looking for example at Scrum-ban, we thought about how to improve the current Scrum module, creating a more “visual” interface for creating Sprints. So this is our first mockup of the new “create sprint” page:

Now if you have a suggestion for this interface, just download the mock-up here, modify it and publish the link on our UserVoice or send it back to me (ppolsinelli at open – lab dot com).
Teamwork is (fortunately) not just a specific Scrum tool, in fact in the same company different methodologies may be used in different projects; sometimes only some parts of a methodology may be used. For example, in Open Lab we use pair programming and short cycles, taken from XP, but we do not use test-first coding; Teamwork is flexible enough to adapt to all these, so that you may use a single tool to manage differently structured projects.
First update. Received a mock-up with suggestions from Mr. Cogley:

adopted all, apart from “info on tasks” as left side is a single backlog hence from a single task. Thanks!

Adopted, see updated post. Thanks.
Very interesting, Pietro. Here’s my ideas:
http://assets.cogley.info/docs/teamwork%20sprint%20mockup%20jrc20090121.bmml
Regards,
Rick